EcuM

文档信息(Document Information)

版本历史(Version History)

日期(Date)

作者(Author)

版本(Version)

状态(Status)

说明(Description)

2024/11/20

Jian.Jiang

V0.1

发布(Release)

首次发布(First release)

2025/04/04

Jian.Jiang

V1.0

发布(Release)

正式发布(Official release)

参考文档(Reference Document)

编号(Number)

分类(Classification)

标题(Title)

版本(Version)

1

Autosar

AUTOSAR_CP_EXP_ModeManagementGuide.pdf

R23-11

2

Autosar

AUTOSAR_CP_SRS_ModeManagement.pdf

R23-11

3

Autosar

AUTOSAR_CP_SWS_ECUStateManager.pdf

R23-11

术语与简写(Terms and Abbreviations)

术语(Term)

术语(Term)

解释(Explanation)

Mode

模式是车辆中运行的各种状态机(不仅仅是 ECU 管理器)的一组特定状态,与特定实体、应用程序或整个车辆相关

A mode is a set of specific states of various state machines (not just the ECU manager) running in the vehicle, which is related to a specific entity, application, or the entire vehicle.

Phase

ECU 管理器操作和事件的逻辑或时间组合,例如启动、启动、关闭、休眠……阶段可以由子阶段组成,如果子阶段主要存在以将执行的操作序列分组为逻辑单元,则通常称为序列。

A logical or temporal combination of ECU manager operations and events, such as startup, boot, shutdown, sleep… A phase can consist of sub - phases, and if a sub - phase mainly exists to group the sequence of operations performed into logical units, it is usually called a sequence.

Shutdown Target

在 ECU 进入休眠状态、断电或重置之前,必须将其关闭。因此,SLEEP、OFF 和 RESET 是有效的关闭目标。通过选择关闭目标,应用程序可以将其对下次关闭后 ECU 行为的期望传达给 ECU 管理器模块。

Before the ECU enters the sleep state, powers off, or resets, it must be shut down. Therefore, SLEEP, OFF, and RESET are valid shutdown targets. By selecting a shutdown target, the application can convey its expectations for the ECU’s behavior after the next shutdown to the ECU manager module.

Phase

ECU 管理器操作和事件的逻辑或时间组合,例如启动、启动、关闭、休眠……阶段可以由子阶段组成,如果子阶段主要存在以将执行的操作序列分组为逻辑单元,则通常称为序列。

A logical or temporal combination of ECU manager operations and events, such as startup, boot, shutdown, sleep… A phase can consist of sub - phases, and if a sub - phase mainly exists to group the sequence of operations performed into logical units, it is usually called a sequence.

Wakeup Event

导致唤醒的物理事件。CAN 消息或切换 IO 线可以是唤醒事件。同样,内部 SW 表示(例如中断)也可以称为唤醒事件。

A physical event that causes wakeup. A CAN message or a switched IO line can be a wakeup event. Similarly, an internal software representation (such as an interrupt) can also be called a wakeup event.

Wakeup Reason

导致唤醒的物理事件。CAN 消息或切换 IO 线可以是唤醒事件。同样,内部 SW 表示(例如中断)也可以称为唤醒事件。

A physical event that causes wakeup. A CAN message or a switched IO line can be a wakeup event. Similarly, an internal software representation (such as an interrupt) can also be called a wakeup event.

简写(Abbreviation)

简写(Abbreviation)

全称(Full name)

解释(Explanation)

BswM

Basic Software Mode Manager

基础软件模式管理器

Dem

Diagnostic Event Manager

诊断事件管理器

Det

Default Error Tracer

默认错误追踪器

Mcu

Microcontroller Unit

微控制器单元

Os

Operating System

操作系统

简介(Introduction)

EcuM主要用于管理ECU状态的模块,它管理ECU的运行状态,并控制ECU的启动、关闭、休眠、唤醒等操作。具体来说,EcuM模块主要完成以下功能:

EcuM is a module mainly used to manage the ECU state. It manages the operating state of the ECU and controls operations such as ECU startup, shutdown, sleep, and wake - up. Specifically, the EcuM module mainly accomplishes the following functions:

  • 初始化和取消初始化OS、SchM和BswM以及一些基本软件驱动模块。

    Initialize and deinitialize the OS, SchM, BswM, and some basic software driver modules.

  • 根据请求将 ECU 配置为休眠和关机。

    Configure the ECU to sleep and shut down according to requests.

  • 管理 ECU 上的所有唤醒事件。

    Manage all wake - up events on the ECU.

EcuM模块层次图

EcuM层次图

EcuM Hierarchy Diagram

如图 EcuM层次图 所示,EcuM模块处于AUTOSAR架构中的系统服务层,它与 SchM、BswM、Os、Mcu 等模块直接相连,与这些模块结合起来,完成ECU的启动、关闭、休眠等操作。

As shown in Figure EcuM层次图, the EcuM module is located in the system service layer of the AUTOSAR architecture. It is directly connected to modules such as SchM, BswM, Os, and Mcu, and works together with these modules to complete operations such as ECU startup, shutdown, and sleep.

功能描述(Functional Description)

模块初始化功能(Module Initialization Function)

模块初始化功能介绍(Introduction to Module Initialization Function)

上电时,EcuM负责基础软件模块(包含MCAL)的初始化(结合BswM),然后启动Os。

When powered on, EcuM is responsible for initializing the basic software modules (including MCAL) (in conjunction with BswM) and then starting the Os.

模块初始化功能集成(Integration of Module Initialization Function)

针对模块初始化工作需要通过EcuM配置实现,初始化列表中的项限定于Autosar中的模块注1 初始化 列表分为EcuMDriverInitListZero、EcuMDriverInitListOne、EcuMDriverRestartList;其中 EcuMDriverInitListZero与EcuMDriverInitListOne两者都在Os启动前进行初始化,意味这这些 模块的初始化不能使用Os的任何接口,其中EcuMDriverInitListZero不能使用Post-build为配置 参数的模块初始化;两者的初始化列表示例如下图

The module initialization work needs to be implemented through EcuM configuration. The items in the initialization list are limited to the modules specified in Autosar [Note 1]. The initialization lists are divided into EcuMDriverInitListZero, EcuMDriverInitListOne, and EcuMDriverRestartList; among them, both EcuMDriverInitListZero and EcuMDriverInitListOne are initialized before the Os starts, which means that the initialization of these modules cannot use any interfaces of the Os. Besides, EcuMDriverInitListZero cannot use the module initialization with Post-build as configuration parameters. Examples of the initialization lists of the two are as shown in the following figure.

EcuM模块初始化列表

DriverInitialization

睡眠唤醒功能(Sleep/Wake-up Function)

睡眠唤醒功能介绍(Introduction to Sleep/Wake-up Function)

对于车机系统中,休眠唤醒是最常见的功能,也是AutoSar中最基础的功能,它主要完成ECU的休眠、唤醒等操作。 在AUTOSAR中,休眠唤醒主要通过EcuM来配置实现的。ECU一般休眠方式有三种:

In the in-vehicle system, sleep and wake-up is the most common function and also the most basic function in AutoSar, which mainly completes operations such as ECU sleep and wake-up. In AUTOSAR, sleep and wake-up are mainly configured and implemented through EcuM. There are generally three ECU sleep modes:

  • Mcu休眠,EcuM进入Halt模式,通过外设中断唤醒;

    Mcu sleep: EcuM enters Halt mode and is woken up by a peripheral interrupt;

  • Mcu处于低功耗,还能运行简单循环逻辑,EcuM进入Poll模式,通过外设中断唤醒或周期事件唤醒;

    Mcu is in low power consumption and can still run simple loop logic: EcuM enters Poll mode and is woken up by a peripheral interrupt or a periodic event;

  • Mcu掉电,由外部设备检测到唤醒事件直接给Mcu供电

    Mcu power-off: An external device detects a wake-up event and directly supplies power to the Mcu.

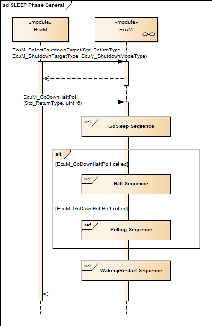
Sleep Phase

上述前两个方式在EcuM中属于SLEEP阶段,都是通过控制Mcu进入低功耗模式来使Mcu暂停, 需要调用EcuM的API: EcuM_GoDownHaltPoll来进入,对应的处理流程如下图

The first two modes mentioned above belong to the SLEEP phase in EcuM, which make the Mcu pause by controlling it to enter a low-power mode. It is necessary to call EcuM’s API: EcuM_GoDownHaltPoll to enter, and the corresponding processing flow is as shown in the following figure.

EcuM模块休眠流程

Sleep Phase General

其中GoSleep Sequence 解析流程如下图:

The parsing process of the GoSleep Sequence is shown in the following figure:

GoSleep Sequence

EcuM Go Sleep Sequence

Shutdown Phase

对于Mcu掉电,在EcuM中处于Shutdown阶段,有BswM执行相应逻辑后进入该阶段,对应的处理流程如下图:

For the Mcu power-off, it is in the Shutdown phase in EcuM. This phase is entered after BswM executes the corresponding logic, and the corresponding processing flow is as shown in the following figure:

EcuM Shutdown Phase

Shutdown Phase General

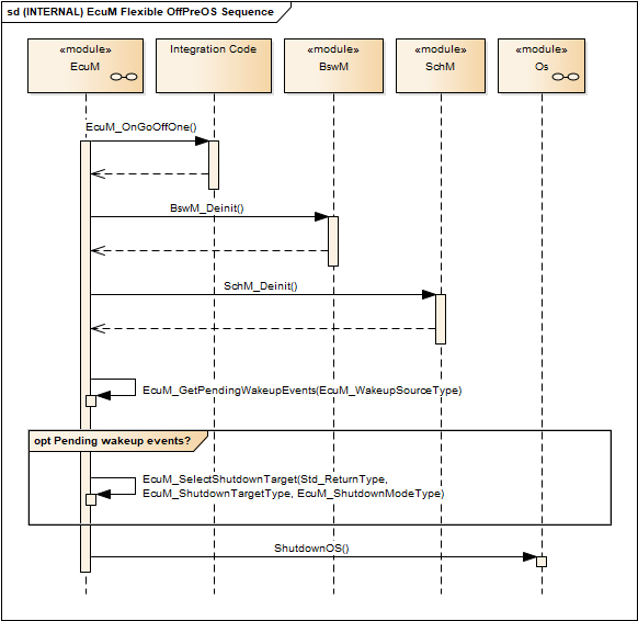
流程中的OffPreOS Sequence分解后如下图:

The decomposed OffPreOS Sequence in the flow is as shown in the following figure:

OffPreOS Sequence

Off PreOS Sequence

流程中的OffPostOS Sequence分解后如下图:

The decomposed OffPostOS Sequence in the flow is as shown in the following figure:

OffPostOS Sequence

Off PostOS Sequence

唤醒以及验证流程(Wake-up and Verification Process)

在EcuM中对于每个唤醒源Wakeup Source的状态与对应的描述如下表所示:

In EcuM, the status and corresponding descriptions of each wake-up source (Wakeup Source) are as shown in the following table:

唤醒源状态(Wake-up Source Status)

状态描述(Status Description)

NONE

唤醒事件未检测到,或者已经被清除

No wake-up event detected, or it has been cleared

PENDING

唤醒事件检测到,但是还未验证

Wake-up event detected, but not yet verified

VALIDATED

唤醒事件检测到,并且已经验证成功

Wake-up event detected and successfully verified

EXPIRED

唤醒事件检测到,但是已经校验超时

Wake-up event detected, but verification has timed out

以上唤醒状态转换流程如下图:

The above wake-up status transition process is shown in the following figure:

EcuM Wakeup Source Status

Wakeup Source Status

以上状态的变化通过API(BswM_EcuM_CurrentWakeup)来通知BswM, BswM可以通过收到的通知来做一些其他的逻辑操作(通过集成配置实现)。

The changes in the above states are notified to BswM through the API (BswM_EcuM_CurrentWakeup). BswM can perform some other logical operations based on the received notifications (implemented through integrated configuration).

ECU 管理器模块最多可以管理 32 个唤醒源,每个唤醒源占32位数据的1位,其中有5个为系统默认如下表所示:

The ECU Manager module can manage a maximum of 32 wake-up sources, with each wake-up source occupying 1 bit of a 32-bit data. Among them, 5 are system defaults as shown in the following table:

唤醒源(Wake-up Sources)

唤醒源的值 (Value of Wake-up Source)

描述(Description)

ECUM_WKSOURCE_POWER

0x01

电源循环(位 0)

Power cycle (bit 0)

ECUM_WKSOURCE_RESET

0x02

硬件复位(位 1)。如果 Mcu 驱动程序无法区分电源循环和复位原因,则这应为默认唤醒源。

Hardware reset (bit 1). If the Mcu driver cannot distinguish between power cycles and reset causes, this shall be the default wake-up source.

ECUM_WKSOURCE_INTERNAL_RESET

0x04

µC 的内部复位(位 2) 内部复位通常仅复位 µC 核心,而不会复位外设或内存控制器。确切的行为取决于硬件。此源也可能表示未处理的异常。

Internal reset of the µC (bit 2). Internal reset usually only resets the µC core, not peripherals or memory controllers. The exact behavior depends on the hardware. This source may also indicate an unhandled exception.

ECUM_WKSOURCE_INTERNAL_WDG

0x08

由内部看门狗复位(位 3)

Reset by internal watchdog (bit 3)

ECUM_WKSOURCE_EXTERNAL_WDG

0x10

如果硬件支持检测,则由外部看门狗(位 4)复位

Reset by external watchdog if hardware supports detection (bit 4)

EcuM可以通过配置来EcuMCheckWakeupTimeout、EcuMValidationTimeout来使能唤醒验证,唤醒验证流程序列图如下图:

EcuM can enable wake-up verification by configuring EcuMCheckWakeupTimeout and EcuMValidationTimeout. The sequence diagram of the wake-up verification process is as shown in the following figure:

EcuM Wakeup Validation Sequence

Wakeup Validation Sequence

睡眠唤醒功能实现(Implementation of Sleep/Wake-up Function)

EcuM 管理器模块提供以下接口来确定这些唤醒源的状态:

The EcuM manager module provides the following interfaces to determine the status of these wake-up sources:

  • EcuM_GetPendingWakeupEvents

  • EcuM_GetValidatedWakeupEvents

  • EcuM_GetExpiredWakeupEvents

EcuM通过以下接口操纵唤醒源的状态 :

EcuM manipulates the status of wake-up sources through the following interfaces:

  • EcuM_ClearWakeupEvent

  • EcuM_SetWakeupEvent

  • EcuM_ValidateWakeupEvent

  • EcuM_CheckWakeup

  • EcuM_DisableWakeupSources

  • EcuM_EnableWakeupSources

  • EcuM_StartWakeupSources

  • EcuM_StopWakeupSources

多核(Multi-core)

在多核架构中,EcuM必须在每个核心存在一个实例。有一个指定的主核心,其中引导加载 程序通过 EcuM_Init 启动主EcuM。主EcuM启动一些驱动程序,确定构建后配置,并启动 所有剩余核心及其所有从EcuM。每个 EcuM 现在启动核心本地操作系统和所有核心本地BswM。 多核架构中,EcuM的分部如下图所示:

In a multi-core architecture, the EcuM must have an instance in each core. There is a designated main core, where the boot loader starts the main EcuM through EcuM_Init. The main EcuM starts some drivers, determines the post-build configuration, and starts all remaining cores and all their slave EcuMs. Each EcuM now starts the core-local operating system and all core-local BswMs. The distribution of EcuM in the multi-core architecture is shown in the following figure:

EcuM 多核分布

Multi Core

EcuM 模式处理(EcuM Mode Handling)

ECU 状态管理器为 SW-C 提供接口,以便选择性地请求和释放模式 RUN 和 POST_RUN。 EcuMFlex 仲裁 SW-C 发出的请求和释放,并将结果传播给 BswM。EcuM 和 BswM 之间 的合作是必要的,因为只有 BswM 才能决定何时转换到不同的模式。由于 EcuM 没有自己 的状态机,EcuM 依赖于 BswM 进行的状态转换。因此,EcuM 不请求状态。此外,它会通 知 BswM 所有请求的当前仲裁情况。当 RTE 执行了属于某种模式的所有 Runnable 时, BswM 会收到通知。如图所示EcuM模式处理机构。

The ECU State Manager provides interfaces for SW-C to selectively request and release the RUN and POST_RUN modes. EcuMFlex arbitrates the requests and releases issued by SW-C and propagates the results to BswM. Cooperation between EcuM and BswM is necessary because only BswM can decide when to transition to a different mode. Since EcuM does not have its own state machine, it relies on state transitions performed by BswM. Therefore, EcuM does not request states. Furthermore, it notifies BswM of the current arbitration status of all requests. When the RTE has executed all Runnables belonging to a certain mode, BswM will be notified. The EcuM mode handling mechanism is as shown in the figure.

EcuM 模式处理

Mode Handling

集成(Integration)

文件列表(File List)

静态文件(Static Files)

文件(File)

描述(Description)

EcuM.h

PB配置数据结构,以及外部接口声明

PB configuration data structure and external interface declarations

EcuM_Cbk.h

EcuM回调函数声明

EcuM callback function declarations

EcuM_Externals.h

EcuM模块中所有callout函数声明

Declarations of all callout functions in the EcuM module

EcuM_Internal.h

定义所有内部数据结构,以及内部接口声明

Defines all internal data structures and internal interface declarations

EcuM_MemMap.h

EcuM代码、变量所用的MemMap段

MemMap segments used by EcuM code and variables

EcuM_Types.h

EcuM通用宏定义以及类型定义

EcuM general macro definitions and type definitions

EcuM.c

RUN/POST_RUN 仲裁、EcuM通用函数定义

RUN/POST_RUN arbitration and EcuM general function definitions

EcuM_AlarmClock.c

包含当alarm存在时,设置alarm的API集合

Contains a collection of APIs for setting alarms when alarms exist

EcuM_Shutdown.c

所有SHUTDOWN阶段API定义

All SHUTDOWN phase API definitions

EcuM_Sleep.c

所有SLEEP阶段API定义

All SLEEP phase API definitions

EcuM_StartUp.c

所有STARTUP阶段API定义

All STARTUP phase API definitions

EcuM_Up.c

所有UP阶段API定义

All UP phase API definitions

动态文件(Dynamic Files)

文件(File)

描述(Description)

EcuM_Callout_Stubs.c

EcuM callout函数定义

EcuM callout function definitions

EcuM_Cfg.c

EcuM 的配置参数

Configuration parameters of EcuM

EcuM_Cfg.h

一些控制宏以及宏参数定义

Some control macros and macro parameter definitions

EcuM_Generated_Types.h

依赖配置生成的宏定义、数据结构等

Configuration-dependent generated macro definitions, data structures, etc.

EcuM_Lcfg.c

定义链接配置运行时变量以及内部接口定义

Defines link configuration runtime variables and internal interface definitions

EcuM_PBcfg.c

Post-Build 配置参数定义

Post-Build configuration parameter definitions

EcuM_PBcfg.h

全局Post-Build 配置参数声明

Global Post-Build configuration parameter declarations

Rte_EcuM_Type.h

外部参数类型定义

External parameter type definitions

SchM_EcuM.h

定义关键区域保护以及mainfunction声明

Defines critical section protection and main function declarations

错误处理(Error handling)

开发错误(Development errors)

Error code

Value[hex]

Description

ECUM_E_UNINIT

0x00

A service was called prior to initialization

ECUM_E_SERVICE_DISABLED

0x01

A function was called which was disabled by configuration

ECUM_E_NULL_POINTER

0x02

A invalid pointer was passed as an argument

ECUM_E_INVALID_PAR

0x03

A parameter was invalid (unspecific)

ECUM_E_STATE_PAR_OUT_OF_RANGE

0x04

A state, passed as an argument to a service, was out of range (specific parameter test)

ECUM_E_UNKNOWN_WAKEUP_SOURCE

0x05

An unknown wakeup source was passed as a parameter to an API

ECUM_E_INIT_FAILED

0x06

The initialization failed

ECUM_E_RAM_CHECK_FAILED

0x07

The RAM check during wakeup failed

ECUM_E_CONFIGURATION_DATA_INCONSISTENT

0x08

Postbuild configuration data is inconsistent

ECUM_E_MULTIPLE_RUN_REQUESTS

0x09

On multiple requests by the same ID for requestRun()

ECUM_E_MISMATCHED_RUN_RELEASE

0x10

On releasing without a matching request for releaseRun

ECUM_E_CALL_OS_FAILED

0x11

Call to OS_Start failed

ECUM_E_REINIT

0x13

Reinit EcuM module

运行时错误(Runtime error)

Error code

Value[hex]

Description

ECUM_E_WAKEUP_TIMEOUT

0x12

After a wake up, no wake up event was set in the given time (see EcuMCheckWakeupTimeout)

接口描述(Interface Description)

类型定义(Type Definitions)

Type Name

Type

Description

Rte_ModeType_EcuM_Mode

uint8

EcuM Mode Type definition

Type Name

Type

Description

EcuM_RunStatusType

uint8

Result of the Run Request Protocol sent to BswM

EcuM_WakeupSourceType

uint32

The bit field provides one bit for each wake up source.

EcuM_WakeupStatusType

uint8

The type describes the possible states of a wakeup source

EcuM_ResetType

uint8

This type describes the reset mechanisms supported by the ECU State Manager

EcuM_StateType

uint8

EcuM_TargetType

struct

Encode states and sub-states of the ECU Manager module.

EcuM_ConfigType

EcuM_PBConfigType

EcuM Configuration Type (PB)

提供的服务

EcuM_GetVersionInfo

void EcuM_GetVersionInfo(Std_VersionInfoType *versioninfo)

Returns the version information of this module.

Sync/Async

TRUE

Reentrancy

Reentrant

Parameters

Dir

Name

Description

[out]

versioninfo

Pointer to where to store the version information of this module.

Return type

void

EcuM_GoDownHaltPoll

Std_ReturnType EcuM_GoDownHaltPoll(EcuM_UserType UserID)

Instructs the ECU State Manager module to go into a sleep mode, reset, or off depending on the previously selected shutdown target.

Sync/Async

TRUE

Reentrancy

Reentrant

Parameters

Dir

Name

Description

[in]

UserID

Module ID of the calling module. Only special modules are allowed to call this function and only valid when the shutdown target is RESET or OFF.

Return type

Std_ReturnType

Return values

Name

Description

E_OK

Request accepted and processed successfully.

E_NOT_OK

The request was not accepted.

EcuM_Init

void EcuM_Init(void)

Initializes the ECU state manager and carries out the startup procedure. The function will never return (it calls StartOS).

Sync/Async

TRUE

Reentrancy

Reentrant

Return type

void

EcuM_StartupTwo

void EcuM_StartupTwo(void)

Implements the STARTUP II state.

Sync/Async

TRUE

Reentrancy

Non Reentrant

Return type

void

EcuM_Shutdown

void EcuM_Shutdown(void)

Typically called from the shutdown hook, this function takes over execution control and carries out GO OFF II activities.

Sync/Async

TRUE

Reentrancy

Reentrant

Return type

void

EcuM_SetState

void EcuM_SetState(EcuM_StateType state)

Function called by BswM to notify about a state switch.

Sync/Async

TRUE

Reentrancy

Reentrant

Parameters

Dir

Name

Description

[in]

state

State indicated by BswM.

Return type

void

EcuM_RequestRUN

Std_ReturnType EcuM_RequestRUN(EcuM_UserType user)

Places a request for the RUN state. Requests can be placed by every user made known to the state manager at configuration time.

Sync/Async

TRUE

Reentrancy

Reentrant

Parameters

Dir

Name

Description

[in]

user

ID of the entity requesting the RUN state.

Return type

Std_ReturnType

Return values

Name

Description

E_OK

The request was accepted by EcuM.

E_NOT_OK

The request was not accepted by EcuM, a detailed error condition was sent to DET (see Error Codes).

EcuM_ReleaseRUN

Std_ReturnType EcuM_ReleaseRUN(EcuM_UserType user)

Releases a RUN request previously done with a call to EcuM_RequestRUN. The service is intended for implementing AUTOSAR ports.

Sync/Async

TRUE

Reentrancy

Reentrant

Parameters

Dir

Name

Description

[in]

user

ID of the entity releasing the RUN state.

Return type

Std_ReturnType

Return values

Name

Description

E_OK

The request was accepted by EcuM.

E_NOT_OK

The request was not accepted by EcuM, a detailed error condition was sent to DET (see Error Codes).

EcuM_RequestPOST_RUN

Std_ReturnType EcuM_RequestPOST_RUN(EcuM_UserType user)

Places a request for the POST RUN state. Requests can be placed by every user made known to the state manager at configuration time. Requests for RUN and POST RUN must be tracked independently (i.e., using two independent variables). The service is intended for implementing AUTOSAR ports.

Sync/Async

TRUE

Reentrancy

Reentrant

Parameters

Dir

Name

Description

[in]

user

ID of the entity requesting the POST RUN state.

Return type

Std_ReturnType

Return values

Name

Description

E_OK

The request was accepted by EcuM.

E_NOT_OK

The request was not accepted by EcuM, a detailed error condition was sent to DET (see Error Codes).

EcuM_ReleasePOST_RUN

Std_ReturnType EcuM_ReleasePOST_RUN(EcuM_UserType user)

Releases a POST RUN request previously done with a call to EcuM_RequestPOST_RUN. The service is intended for implementing AUTOSAR ports.

Sync/Async

TRUE

Reentrancy

Reentrant

Parameters

Dir

Name

Description

[in]

user

ID of the entity releasing the POST RUN state.

Return type

Std_ReturnType

Return values

Name

Description

E_OK

The release request was accepted by EcuM.

E_NOT_OK

The release request was not accepted by EcuM, a detailed error condition was sent to DET (see Error Codes).

EcuM_SelectShutdownTarget

Std_ReturnType EcuM_SelectShutdownTarget(EcuM_ShutdownTargetType shutdownTarget, EcuM_ShutdownModeType shutdownMode)

Selects the shutdown target. This function is part of the ECU Manager Module port interface.

Sync/Async

TRUE

Reentrancy

Reentrant

Parameters

Dir

Name

Description

[in]

shutdownTarget

The selected shutdown target.

[in]

shutdownMode

The identifier of a sleep mode (if target is ECUM_STATE_SLEEP) or a reset mechanism (if target is ECUM_STATE_RESET) as defined by configuration.

Return type

Std_ReturnType

Return values

Name

Description

E_OK

The new shutdown target was set.

E_NOT_OK

The new shutdown target was not set.

EcuM_GetShutdownTarget

Std_ReturnType EcuM_GetShutdownTarget(EcuM_ShutdownTargetType *shutdownTarget, EcuM_ShutdownModeType *shutdownMode)

Returns the currently selected shutdown target as set by EcuM_SelectShutdownTarget. This function is part of the ECU Manager Module port interface.

Sync/Async

TRUE

Reentrancy

Reentrant

Parameters

Dir

Name

Description

[out]

shutdownTarget

One of these values is returned: ECUM_STATE_SLEEP / ECUM_STATE_RESET / ECUM_STATE_OFF.

[out]

shutdownMode

If the out parameter “shutdownTarget” is ECUM_STATE_SLEEP, shutdownMode indicates which of the configured sleep modes was chosen. If “shutdownTarget” is ECUM_STATE_RESET, shutdownMode indicates which of the configured reset modes was chosen.

Return type

Std_ReturnType

Return values

Name

Description

E_OK

The service has succeeded.

E_NOT_OK

The service has failed, e.g., due to a NULL pointer being passed.

EcuM_GetLastShutdownTarget

Std_ReturnType EcuM_GetLastShutdownTarget(EcuM_ShutdownTargetType *shutdownTarget, EcuM_ShutdownModeType *shutdownMode)

Returns the shutdown target of the previous shutdown process. This function is part of the ECU Manager Module port interface.

Sync/Async

TRUE

Reentrancy

Reentrant

Parameters

Dir

Name

Description

[out]

shutdownTarget

One of these values is returned: ECUM_STATE_SLEEP / ECUM_STATE_RESET / ECUM_STATE_OFF.

[out]

shutdownMode

If the out parameter “shutdownTarget” is ECUM_STATE_SLEEP, shutdownMode indicates which of the configured sleep modes was chosen. If “shutdownTarget” is ECUM_STATE_RESET, shutdownMode indicates which of the configured reset modes was chosen.

Return type

Std_ReturnType

Return values

Name

Description

E_OK

The service has succeeded.

E_NOT_OK

The service has failed, e.g., due to a NULL pointer being passed.

EcuM_SelectShutdownCause

Std_ReturnType EcuM_SelectShutdownCause(EcuM_ShutdownCauseType cause)

Elects the cause for a shutdown. This function is part of the ECU Manager Module port interface.

Sync/Async

TRUE

Reentrancy

Reentrant

Parameters

Dir

Name

Description

cause

Return type

Std_ReturnType

Return values

Name

Description

E_OK

The new shutdown cause was set.

E_NOT_OK

The new shutdown cause was not set.

EcuM_GetShutdownCause

Std_ReturnType EcuM_GetShutdownCause(EcuM_ShutdownCauseType *shutdownCause)

Returns the selected shutdown cause as set by EcuM_SelectShutdownCause. This function is part of the ECU Manager Module port interface.

Sync/Async

TRUE

Reentrancy

Reentrant

Parameters

Dir

Name

Description

[out]

shutdownCause

The selected cause of the next shutdown.

Return type

Std_ReturnType

Return values

Name

Description

E_OK

The service has succeeded.

E_NOT_OK

The service has failed.

EcuM_GetPendingWakeupEvents

EcuM_WakeupSourceType EcuM_GetPendingWakeupEvents(void)

Gets pending wakeup events.

Sync/Async

TRUE

Reentrancy

Non Reentrant

Return type

EcuM_ClearWakeupEvent

void EcuM_ClearWakeupEvent(EcuM_WakeupSourceType sources)

Clears wakeup events.

Sync/Async

TRUE

Reentrancy

Non Reentrant

Parameters

Dir

Name

Description

[in]

sources

Events to be cleared.

Return type

void

EcuM_GetValidatedWakeupEvents

EcuM_WakeupSourceType EcuM_GetValidatedWakeupEvents(void)

Gets validated wakeup events.

Sync/Async

TRUE

Reentrancy

Non Reentrant

Return type

EcuM_GetExpiredWakeupEvents

EcuM_WakeupSourceType EcuM_GetExpiredWakeupEvents(void)

Gets expired wakeup events.

Sync/Async

TRUE

Reentrancy

Non Reentrant

Return type

EcuM_SetRelWakeupAlarm

Std_ReturnType EcuM_SetRelWakeupAlarm(EcuM_UserType user, EcuM_TimeType time)

Sets a user’s wakeup alarm relative to the current point in time. This function is part of the ECU Manager Module port interface.

Sync/Async

TRUE

Reentrancy

Reentrant

Parameters

Dir

Name

Description

[in]

user

The user that wants to set the wakeup alarm.

[in]

time

Relative time from now in seconds.

Return type

Std_ReturnType

Return values

Name

Description

E_OK

The service has succeeded.

E_NOT_OK

The service failed.

ECUM_E_EARLIER_ACTIVE

An earlier alarm is already set.

EcuM_SetAbsWakeupAlarm

Std_ReturnType EcuM_SetAbsWakeupAlarm(EcuM_UserType user, EcuM_TimeType time)

Sets the user’s wakeup alarm to an absolute point in time. This function is part of the ECU Manager Module port interface.

Sync/Async

TRUE

Reentrancy

Reentrant

Parameters

Dir

Name

Description

[in]

user

The user that wants to set the wakeup alarm.

[in]

time

Absolute time in seconds. Note that absolute alarms use knowledge of the current time.

Return type

Std_ReturnType

Return values

Name

Description

E_OK

The service has succeeded.

E_NOT_OK

The service failed.

ECUM_E_EARLIER_ACTIVE

An earlier alarm is already set.

ECUM_E_PAST

The given point in time has already passed.

EcuM_AbortWakeupAlarm

Std_ReturnType EcuM_AbortWakeupAlarm(EcuM_UserType user)

Aborts the wakeup alarm previously set by this user. This function is part of the ECU Manager Module port interface.

Sync/Async

TRUE

Reentrancy

Reentrant

Parameters

Dir

Name

Description

[in]

user

The user that wants to cancel the wakeup alarm.

Return type

Std_ReturnType

Return values

Name

Description

E_OK

The service has succeeded.

E_NOT_OK

The service failed.

ECUM_E_NOT_ACTIVE

No owned alarm found.

EcuM_GetCurrentTime

Std_ReturnType EcuM_GetCurrentTime(EcuM_TimeType *time)

Returns the current value of the EcuM clock (i.e., the time since battery connect). This function is part of the ECU Manager Module port interface.

Sync/Async

TRUE

Reentrancy

Reentrant

Parameters

Dir

Name

Description

[out]

time

Absolute time in seconds since battery connect.

Return type

Std_ReturnType

Return values

Name

Description

E_OK

The service has succeeded.

E_NOT_OK

EcuM_GetWakeupTime

Std_ReturnType EcuM_GetWakeupTime(EcuM_TimeType *time)

Returns the current value of the master alarm clock (the minimum absolute time of all user alarm clocks). This function is part of the ECU Manager Module port interface.

Sync/Async

TRUE

Reentrancy

Reentrant

Parameters

Dir

Name

Description

[out]

time

Absolute time in seconds for the next wakeup. 0xFFFFFFFF means no active alarm.

Return type

Std_ReturnType

Return values

Name

Description

E_OK

The service has succeeded.

E_NOT_OK

EcuM_SetClock

Std_ReturnType EcuM_SetClock(EcuM_UserType user, EcuM_TimeType time)

Sets the EcuM clock time to the provided value. This API is useful for testing the alarm services; Alarms that take days to expire can be tested. This function is part of the ECU Manager Module port interface.

Sync/Async

TRUE

Reentrancy

Reentrant

Parameters

Dir

Name

Description

[in]

user

The user that wants to set the clock.

[in]

time

Absolute time in seconds since battery connect.

Return type

Std_ReturnType

Return values

Name

Description

E_OK

The service has succeeded.

E_NOT_OK

The service failed.

EcuM_SelectBootTarget

Std_ReturnType EcuM_SelectBootTarget(EcuM_BootTargetType target)

Selects a boot target. This function is part of the ECU Manager Module port interface.

Sync/Async

TRUE

Reentrancy

Reentrant

Parameters

Dir

Name

Description

[in]

target

The selected boot target.

Return type

Std_ReturnType

Return values

Name

Description

E_OK

The new boot target was accepted by EcuM.

E_NOT_OK

The new boot target was not accepted by EcuM.

EcuM_GetBootTarget

Std_ReturnType EcuM_GetBootTarget(EcuM_BootTargetType *target)

Returns the current boot target. This function is part of the ECU Manager Module port interface.

Sync/Async

TRUE

Reentrancy

Reentrant

Parameters

Dir

Name

Description

[out]

target

The currently selected boot target.

Return type

Std_ReturnType

Return values

Name

Description

E_OK

The service always succeeds.

EcuM_SetWakeupEvent

void EcuM_SetWakeupEvent(EcuM_WakeupSourceType sources)

Sets the wakeup event. Sets (OR-operation) all events passed as a bit set in the

Sync/Async

TRUE

Reentrancy

Non Reentrant

Parameters

Dir

Name

Description

[in]

sources

Value to be set.

Return type

void

EcuM_ValidateWakeupEvent

void EcuM_ValidateWakeupEvent(EcuM_WakeupSourceType sources)

After wakeup, the ECU State Manager will stop the process during the WAKEUP VALIDATION state/sequence to wait for validation of the wakeup event. This API service is used to indicate to the ECU Manager module that the wakeup events indicated in the

Sync/Async

TRUE

Reentrancy

Reentrant

Parameters

Dir

Name

Description

[in]

sources

Events that have been validated.

Return type

void

EcuM_CheckWakeup

void EcuM_CheckWakeup(EcuM_WakeupSourceType wakeupSource)

This function can be called to check the given wakeup sources. It will pass the argument to the integrator function EcuM_CheckWakeupHook. It can also be called by the ISR of a wakeup source to set up the PLL and check other wakeup sources that may be connected to the same interrupt.

Sync/Async

TRUE

Reentrancy

Non Reentrant

Parameters

Dir

Name

Description

wakeupSource

Return type

void

EcuM_AL_DriverInitBswM

void EcuM_AL_DriverInitBswM(uint8 drvInitIdx)

This callback shall provide BSW module initializations to be called by the BSW Mode Manager.

Sync/Async

TRUE

Reentrancy

Non Reentrant

Parameters

Dir

Name

Description

[in]

drvInitIdx

Index of the driver to initialize.

Return type

void

EcuM_ErrorHook

void EcuM_ErrorHook(uint16 reason)

The ECU State Manager will call the error hook if the error codes “ECUM_E_RAM_CHECK_FAILED” or “ECUM_E_CONFIGURATION_DATA_INCONSISTENT” occur. In this situation it is not possible to continue processing and the ECU must be stopped. The integrator may choose the modality how the ECU is stopped, i.e. reset, halt, restart, safe state etc.

Sync/Async

TRUE

Reentrancy

Non Reentrant

Parameters

Dir

Name

Description

[in]

reason

Reason for calling the error hook (e.g., “ECUM_E_RAM_CHECK_FAILED” or “ECUM_E_CONFIGURATION_DATA_INCONSISTENT”).

Return type

void

EcuM_AL_SetProgrammableInterrupts

void EcuM_AL_SetProgrammableInterrupts(void)

If the configuration parameter EcuMSetProgrammableInterrupts is set to true, this callout EcuM_AL_SetProgrammableInterrupts is executed and shall set the interrupts on ECUs with programmable interrupts.

Sync/Async

TRUE

Reentrancy

Non Reentrant

Return type

void

EcuM_AL_DriverInitZero

void EcuM_AL_DriverInitZero(void)

This callout shall provide driver initialization and other hardware-related startup activities for loading the post-build configuration data. Beware: Here only pre-compile and link-time configurable modules may be used.

Sync/Async

TRUE

Reentrancy

Non Reentrant

Return type

void

EcuM_DeterminePbConfiguration

const EcuM_ConfigType * EcuM_DeterminePbConfiguration(void)

This callout should evaluate some condition, like port pin or NVRAM value, to determine which post-build configuration shall be used in the remainder of the startup process. It shall load this configuration data into a piece of memory that is accessible by all BSW modules and shall return a pointer to the EcuM post-build configuration as a base for all BSW module post-build configurations.

Sync/Async

TRUE

Reentrancy

Non Reentrant

Return type

const

EcuM_AL_DriverInitOne

void EcuM_AL_DriverInitOne(void)

This callout shall provide driver initialization and other hardware-related startup activities in case of a power on reset.

Sync/Async

TRUE

Reentrancy

Non Reentrant

Return type

void

EcuM_LoopDetection

boolean EcuM_LoopDetection(void)

If the configuration parameter EcuMResetLoopDetection is set to true, this callout EcuM_LoopDetection is called on every startup.

Sync/Async

TRUE

Reentrancy

Non Reentrant

Return type

boolean

Return values

Name

Description

FALSE

No reset loop is detected

TRUE

Reset loop is detected

EcuM_OnGoOffOne

void EcuM_OnGoOffOne(void)

This call allows the system designer to notify that the GO OFF I state is about to be entered.

Sync/Async

TRUE

Reentrancy

Non Reentrant

Return type

void

EcuM_OnGoOffTwo

void EcuM_OnGoOffTwo(void)

This call allows the system designer to notify that the GO OFF II state is about to be entered.

Sync/Async

TRUE

Reentrancy

Non Reentrant

Return type

void

EcuM_AL_SwitchOff

void EcuM_AL_SwitchOff(void)

This callout shall take the code for shutting off the power supply of the ECU. If the ECU cannot unpower itself, a reset may be an adequate reaction.

Sync/Async

TRUE

Reentrancy

Non Reentrant

Return type

void

EcuM_AL_Reset

void EcuM_AL_Reset(EcuM_ResetType reset)

This callout shall take the code for resetting the ECU.

Sync/Async

TRUE

Reentrancy

Non Reentrant

Parameters

Dir

Name

Description

[in]

reset

Type of reset to be performed.

Return type

void

EcuM_EnableWakeupSources

void EcuM_EnableWakeupSources(EcuM_WakeupSourceType wakeupSource)

The ECU Manager Module calls EcuM_EnableWakeupSource to allow the system designer to notify wakeup sources defined in the wakeupSource bitfield that SLEEP will be entered and to adjust their source accordingly.

Sync/Async

TRUE

Reentrancy

Non Reentrant

Parameters

Dir

Name

Description

[in]

wakeupSource

Bitfield defining the wakeup sources.

Return type

void

EcuM_GenerateRamHash

void EcuM_GenerateRamHash(void)

Generate code for RAM integrity test.

Sync/Async

TRUE

Reentrancy

Non Reentrant

Return type

void

EcuM_SleepActivity

void EcuM_SleepActivity(void)

This callout is invoked periodically in all reduced clock sleep modes.

Sync/Async

TRUE

Reentrancy

Non Reentrant

Return type

void

EcuM_StartCheckWakeup

void EcuM_StartCheckWakeup(EcuM_WakeupSourceType WakeupSource)

This API is called by the ECU Firmware to start the CheckWakeupTimer for the corresponding wakeupSource. If EcuMCheckWakeupTimeout > 0, the CheckWakeupTimer for the wakeupSource is started. If EcuMCheckWakeupTimeout <= 0, the API call is ignored by the EcuM.

Sync/Async

TRUE

Reentrancy

Non Reentrant

Parameters

Dir

Name

Description

[in]

WakeupSource

For this wakeup source, the corresponding CheckWakeupTimer shall be started.

Return type

void

EcuM_CheckRamHash

uint8 EcuM_CheckRamHash(void)

This callout is intended to provide a RAM integrity test. The goal of this test is to ensure that after a long SLEEP duration, RAM contents are still consistent. The check does not need to be exhaustive since this would consume quite some processing time during wakeups. A well-designed check will execute quickly and detect RAM integrity defects with a sufficient probability. The areas of RAM which will be checked have to be chosen carefully. It depends on the check algorithm itself and the task structure. Stack contents of the task executing the RAM check, for example, very likely cannot be checked. It is good practice to have the hash generation and checking in the same task and that this task is not preemptible and that there is only little activity between hash generation and hash check. The RAM check itself is provided by the system designer. In case of applied multi-core and the existence of Satellite-EcuM(s), this API will be called by the Master-EcuM only.

Sync/Async

TRUE

Reentrancy

Non Reentrant

Return type

uint8

Return values

Name

Description

0

RAM integrity test failed

non-zero

RAM integrity test passed

EcuM_DisableWakeupSources

void EcuM_DisableWakeupSources(EcuM_WakeupSourceType wakeupSource)

The ECU Manager Module calls EcuM_DisableWakeupSources to set the wakeup source(s) defined in the wakeupSource bitfield so that they are not able to wake the ECU up.

Sync/Async

TRUE

Reentrancy

Non Reentrant

Parameters

Dir

Name

Description

[in]

wakeupSource

Bitfield defining the wakeup sources to be disabled.

Return type

void

EcuM_AL_DriverRestart

void EcuM_AL_DriverRestart(void)

This callout shall provide driver initialization and other hardware-related startup activities in the wakeup case.

Sync/Async

TRUE

Reentrancy

Non Reentrant

Return type

void

EcuM_StartWakeupSources

void EcuM_StartWakeupSources(EcuM_WakeupSourceType wakeupSource)

The callout shall start the given wakeup source(s) so that they are ready to perform wakeup validation.

Sync/Async

TRUE

Reentrancy

FANon ReentrantLSE

Parameters

Dir

Name

Description

[in]

wakeupSource

Bitfield defining the wakeup sources to be started.

Return type

void

EcuM_CheckValidation

void EcuM_CheckValidation(EcuM_WakeupSourceType wakeupSource)

This callout is called by the EcuM to validate a wakeup source. If a valid wakeup has been detected, it shall be reported to EcuM via

Sync/Async

TRUE

Reentrancy

Non Reentrant

Parameters

Dir

Name

Description

[in]

wakeupSource

Bitfield defining the wakeup source to be validated.

Return type

void

EcuM_StopWakeupSources

void EcuM_StopWakeupSources(EcuM_WakeupSourceType wakeupSource)

The callout shall stop the given wakeup source(s) after unsuccessful wakeup validation.

Sync/Async

TRUE

Reentrancy

Non Reentrant

Parameters

Dir

Name

Description

[in]

wakeupSource

Bitfield defining the wakeup sources to be stopped.

Return type

void

EcuM_CheckWakeupHook

void EcuM_CheckWakeupHook(EcuM_WakeupSourceType wakeupSource)

This callout is called by the EcuM to poll a wakeup source. It shall also be called by the ISR of a wakeup source to set up the PLL and check other wakeup sources that may be connected to the same interrupt.

Sync/Async

TRUE

Reentrancy

Non Reentrant

Parameters

Dir

Name

Description

[in]

wakeupSource

Bitfield defining the wakeup source to be polled.

Return type

void

EcuM_McuSetMode

void EcuM_McuSetMode(Mcu_ModeType mode)

This function calls Mcu_SetMode as a callback validation.

Sync/Async

TRUE

Reentrancy

Non Reentrant

Parameters

Dir

Name

Description

[in]

mode

Mcu Mode number as configured in the configuration set

Return type

void

EcuM_CurrentTimestampMS

uint32 EcuM_CurrentTimestampMS(void)

This function retrieves the current timestamp in milliseconds.

Sync/Async

TRUE

Reentrancy

Non Reentrant

Return type

uint32

EcuM_CalculateElapsedMS

uint32 EcuM_CalculateElapsedMS(uint32 OldCurMs)

This function calculates the elapsed time in milliseconds based on the provided old timestamp.

Sync/Async

TRUE

Reentrancy

Non Reentrant

Parameters

Dir

Name

Description

[in]

OldCurMs

Old timestamp value for calculating elapsed time.

Return type

uint32

配置(configuration)

初始化其他模块配置(Initialization of Other Module Configurations)

EcuM初始化其他模块分为三种 EcuMDriverInitListOne, EcuMDriverInitListZero, EcuMDriverInitListBswM, 前两个是对Mcu以及Mcal以及Det和Dem的初始化,在EcuM初始化时就会被执行,后一个对基础软件的初始化,由BswM模块完成。

EcuM initializes other modules in three types: EcuMDriverInitListOne, EcuMDriverInitListZero, and EcuMDriverInitListBswM. The first two are for initializing Mcu, Mcal, Det, and Dem, which will be executed during EcuM initialization. The last one is for initializing basic software, which is completed by the BswM module.

初始化内容通过配置EcuMDriverInitItem来指定,具体配置说明如下表:

The initialization content is specified by configuring EcuMDriverInitItem, and the specific configuration description is as shown in the following table:

UI名称(UI Names)

使用说明(Instructions for Use)

EcuMModuleParameter

配置参数类型, VOID无参数,NULL_PTR传入空指针,POSTBUILD_PTR传对应模块的配置参数指针

The type of configuration parameter. VOID means no parameter, NULL_PTR means passing a null pointer, and POSTBUILD_PTR means passing the configuration parameter pointer of the corresponding module.

EcuMModuleService

指定调用的函数, 例如: Init, PreInit, Start 等函数。

Specify the function to be called, such as: Init, PreInit, Start and other functions.

EditModuleService

使能是否可以手动修改配置EcuMModuleService,由用户手动填入服务函数名称。

Enable whether the configuration of EcuMModuleService can be modified manually, and the user manually enters the service function name.

EcuMModulePbConfigName

配置当EcuMModuleParameter选择POSTBUILD_PTR时,对应模块的配置参数名称。

Configure the name of the configuration parameter of the corresponding module when EcuMModuleParameter selects POSTBUILD_PTR.

EditPbConfigName

使能是否可以手动修改配置EcuMModulePbConfigName,由用户手动填入配置参数名称。

Enable whether the configuration of EcuMModulePbConfigName can be modified manually, and the user manually enters the configuration parameter name.

IncludeHeaderFile

配置包含的对应初始化模块的头文件。

Configure the header file of the corresponding initialization module to be included.

EditHeaderFile

使能是否可以手动修改配置IncludeHeaderFile,由用户手动填入配置头文件名称。

Enable whether the configuration of IncludeHeaderFile can be modified manually, and the user manually enters the configuration header file name.

EcuMEcucCoreDefinitionRef

在多核的情况下,配置需要在不同核上初始化的内容,如果一个容器中存在该配置,那么该容器其他的EcuMDriverInitItem都需要配置该项。

In the case of multi-core, configure the content that needs to be initialized on different cores. If this configuration exists in a container, other EcuMDriverInitItems in the container need to be configured with this item.

EcuMModuleRef

在当前工程下配置需要EcuM初始化的模块。

Configure the modules that need to be initialized by EcuM in the current project.

休眠唤醒配置(Sleep/Wake-up Configuration)

休眠配置(Sleep Configuration)

  1. 首先配置默认的下电方式,有三种方式: EcuMShutdownTargetOff、EcuMShutdownTargetReset、EcuMShutdownTargetSleep;当配置为EcuMShutdownTargetReset或EcuMShutdownTargetSleep时,就需要配置复位模式或者睡眠模式。具体配置如下图:

    First, configure the default power-off mode. There are three modes: EcuMShutdownTargetOff, EcuMShutdownTargetReset, and EcuMShutdownTargetSleep. When configured as EcuMShutdownTargetReset or EcuMShutdownTargetSleep, it is necessary to configure the reset mode or sleep mode. The specific configuration is as shown in the following figure:

    默认睡眠配置

    Default Sleep Config

  2. 配置休眠模式,通过EcuMSleepModeSuspend配置决定是Halt还是Poll, 配置EcuMSleepModeMcuModeRef选择控制Mcu的模式, 配置EcuMWakeupSourceMask选择在该sleep模式下唤醒的源。具体配置如下图:

    Configure the sleep mode. Determine whether it is Halt or Poll through the EcuMSleepModeSuspend configuration. Configure EcuMSleepModeMcuModeRef to select the mode for controlling the Mcu. Configure EcuMWakeupSourceMask to select the wake-up sources in this sleep mode. The specific configuration is as shown in the following figure:

    睡眠模式配置

    Sleep Mode Config

  3. 配置复位模式,只需要配置EcuMResetModeId即可,具体配置如下图:

    Configure the reset mode. It is only necessary to configure EcuMResetModeId. The specific configuration is as shown in the following figure:

    复位模式配置

    Reset Mode Config

唤醒配置(Wake-up Configuration)

通过配置EcuMWakeupSource来配置EcuM唤醒源,具体配置如下图:

Configure the EcuM wake-up source by configuring EcuMWakeupSource. The specific configuration is as shown in the following figure:

唤醒源配置

Wakeup Source Config

唤醒源配置说明如下表:

The description of the wake-up source configuration is as shown in the following table:

UI名称(UI Name)

使用说明(Instructions for Use)

EcuMCheckWakeupTimeout

用于配置唤醒源的检测超时时间,单位为s,默认为0,表示不检测超时

Used to configure the detection timeout period for the wake-up source, in seconds. The default value is 0, indicating that timeout detection is not performed.

EcuMValidationTimeout

用于配置唤醒源的有效验证超时时间,单位为s,默认为0,表示不检测超时

Used to configure the valid validation timeout period for the wake-up source, in seconds. The default value is 0, indicating that timeout detection is not performed.

EcuMWakeupSourceId

用户可配置的唤醒源ID,从5起开始配置

User-configurable wake-up source ID, starting from 5.

EcuMWakeupSourcePolling

当此EcuMWakeupSource被EcuMSleepMode->EcuMWakeupSourceMask引用,且EcuMSleepMode->EcuMSleepModeSuspend配置为FALSE(POLL模式),则此项EcuMWakeupSourcePolling应该配置为TRUE,表示以轮询的方式检测唤醒源

When this EcuMWakeupSource is referenced by EcuMSleepMode->EcuMWakeupSourceMask and EcuMSleepMode->EcuMSleepModeSuspend is configured as FALSE (POLL mode), this EcuMWakeupSourcePolling should be configured as TRUE, indicating that the wake-up source is detected in a polling manner.

EcuMComMChannelRef

当配置此项后,当唤醒源检测到后,会调用ComM_EcuM_WakeUpIndication通知EcuMComMChannelRef引用的ComMChannel

After configuring this item, when a wake-up source is detected, ComM_EcuM_WakeUpIndication will be called to notify the ComMChannel referenced by EcuMComMChannelRef.

EcuMComMPNCRef

当配置此项后,当唤醒源检测到后,会调用ComM_EcuM_PNCWakeUpIndication通知EcuMComMPNCRef引用的ComMPnc

After configuring this item, when a wake-up source is detected, ComM_EcuM_PNCWakeUpIndication will be called to notify the ComMPnc referenced by EcuMComMPNCRef.

EcuMResetReasonRef

MCU 驱动程序检测到的复位原因到唤醒源的映射

Mapping from the reset reason detected by the MCU driver to the wake-up source.

多核配置(Multi-core Configuration)

系统是属于多核时,需要通过配置EcuMPartitionRef将EcuM也配置成多核,该配置引用的是分区配置, 只能选择每个核中的一个分区来关联。然后需要配置互斥锁供EcuM使用,具体配置如下图:

When the system is multi-core, it is necessary to configure EcuM as multi-core by configuring EcuMPartitionRef. This configuration refers to the partition configuration, and only one partition in each core can be selected for association. Then, it is necessary to configure a mutex for EcuM to use. The specific configuration is as shown in the following figure:

多核配置

Partition Config